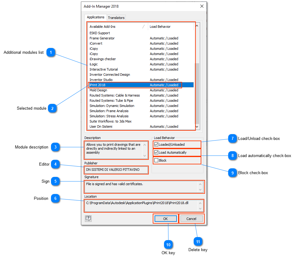
Management Additional modules window
 Additional modules list
|
|
 Selected module
Name additional module and current state
|
|
 Module description
|
|
 Editor
Developer of the additional module
|
|
 Sign
Verifies the presence of the certificates of the additional module
|
|
 Position
Position of installation of the additional module
|
|
 Load/Unload check-box
Check the box to load the additional module
The box is enabled only if the Block check is removed, see paragraph 9
|
|
 Load automatically check-box
Check the box to enable the automatic start of the module at the start of the Inventor Check
The box is enabled only if the Block check is removed, see paragraph 9
|
|
 Block check-box
Remove the check to enable the loading of the additional module
|
|
 OK key
|
|
 Delete key
|
|